BaaS(Supabase,TCB)
配置
Supabase
在侧栏对话框中,按如下路劲找到并点击 Supabase 进行连接。

点击 Open 跳转到 Supabase 官网。

如果已经登录并创建好了 supabase 项目,可以直接跳转到第6步。这里进行登录或注册。

填写信息创建一个新组织。

创建一个新项目。

单击 Authorize Genies 授权 API访问权限。

授权完成后,回到 CodeBuddy IDE 中,选择需要连接的 supabase 项目,或创建一个新项目。

连接成功后的效果如下图所示。

TCB
连接云环境
在侧栏对话面板中,按如下路径找到并点击 Tencent Cloud Base 右侧的 Connect。

登录腾讯云,如果没有注册请注册。

授权即可。

连接成功的效果如下图。

开通云环境
在连接 TCB 前需要开通云环境。登录 Tencent CloudBase控制台,同意授权协议后,单击免费开发,开启智能应用。

点击同意授权。

点击开通环境。

这里根据您自己的需求,选择合适的版本并填写相关信息。完成后,点击立即购买。

购买成功后,等待分配完成即可。

点击进入控制台,即可查看所开通的云环境。

案例演示
Supabase
以通过 Craft Agent 创建一个表为例演示数据库的功能。
在 Integration 配置页中,单击 Supabase 右侧的 Manage 按钮,连接 supabase项目。

授权 API 访问权限。

在 CodeBuddy IDE 中选择需要连接的 supabase 项目,并连接。

连接成功后的效果如下图。

在 Craft Agent 下,输入任务需求。

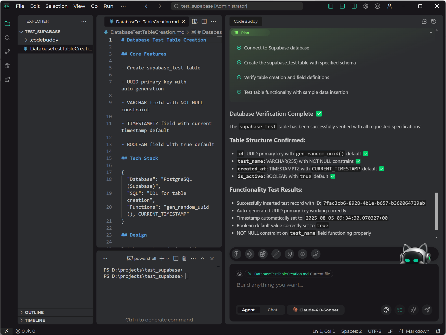
Agent 根据需求制定并一步步执行计划。

最终按照计划执行完成,如下图。

在 Supabase 开发平台可以看到,表已经创建成功。

TCB
以在 TCB 文档型云数据库中新增文档为例进行演示。
在集成配置页中,选择 Tencent Cloud Base 右侧的 Manage 按钮,连接 TCB云环境。

选择集成好的云环境,点击确认选择,开始连接云环境。

如下图所示,表示连接成功。

在 Craft Agent 下,输入任务需求。

输入任务需求后,Agent 开始制定执行计划,包括初始化项目、安装依赖、编码、测试,并按照执行计划开始执行。

Agent 按照执行计划一步步完成了任务,如下图。

登录腾讯云 CloudBase 开发平台进行查看,可以看到,在云数据库中文档已经创建成功。
